• 首 页
  • 实验室简介
  • 科学研究
    • 实验室定位
    • 研究目标
    • 研究方向
    • 研究项目
    • 研究工作进展
  • 科研队伍
    • 队伍建设
    • 学科组
  • 研究生教育
    • 简介
    • 学科与学位点
    • 研究生导师
    • 在读研究生
    • 毕业研究生
  • 科研成果
    • 获奖
    • 专著
    • 学术论文
    • 专利
  • 联系我们
  • 首页
  • 实验室简介
  • 科学研究
    • 实验室定位
    • 研究目标
    • 研究方向
    • 研究项目
    • 研究工作进展
  • 科研队伍
    • 队伍建设
    • 学科组
  • 研究生教育
    • 简介
    • 学科与学位点
    • 研究生导师
    • 在读研究生
    • 毕业研究生
  • 科研成果
    • 获奖
    • 专著
    • 学术论文
    • 专利
  • 联系我们
  1. 当前位置:首页    新闻动态    学术研究
学术研究

东北地理所在多维要素耦合下的水土资源优化配置与空间格局调控方面取得进展

来源:

来源:   |  发布时间:2026-02-09   |  【 大  中  小 】

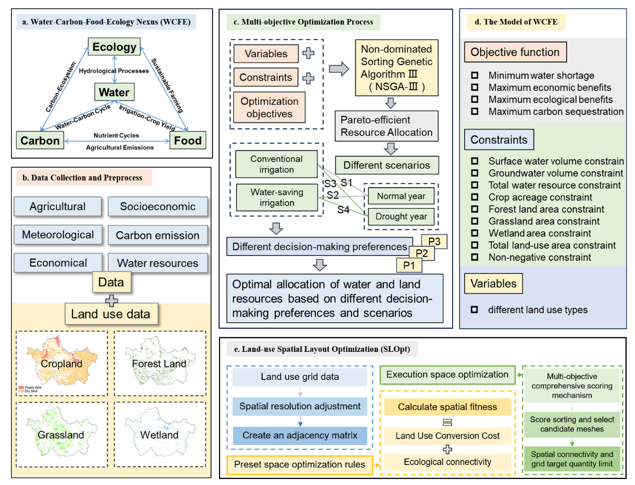
水资源与土地资源是农业生产和生态系统维持的关键基础要素,其配置方式直接关系到粮食安全、生态稳定与区域可持续发展。在气候变化与人类活动双重作用下,水资源时空分布不均、农业用水效率偏低及土地利用结构不合理等问题日益突出,水–粮–生态之间的矛盾不断加剧。尤其在典型农业集中区,如何在有限水资源条件下统筹保障粮食生产、提升碳汇能力并兼顾生态保护,已成为制约区域高质量发展的核心科学问题。

针对上述挑战,中国科学院东北地理与农业生态研究所联合吉林省水文与水资源局,以吉林西部为典型研究区,突破了传统水土资源配置中总量优化与空间格局分离的研究范式,构建了一个水–碳–粮–生态多要素协同的水土资源优化配置与空间布局一体化研究框架,实现了从宏观资源配置到微观空间落地的系统衔接。在宏观尺度上,模型以农业灌溉用水约束为核心,综合考虑经济收益、粮食生产、固碳效益与生态效益等多重目标,设置经济优先(P1)、碳汇优先(P2)和综合协调(P3)三类决策偏好,并在平水年与枯水年条件下,分别引入常规灌溉与节水灌溉情景(S1-S4),刻画不同水资源条件与管理策略下水土资源配置方案的响应差异。在微观尺度上,将宏观优化的土地利用结果作为空间约束条件,引入生态连通性(ECI)与土地利用转化成本(LUC)指标,对土地利用类型在栅格尺度上的空间布局进行优化,实现水土资源配置与空间格局调控的协同统一。研究结果表明,各类情景下农业灌溉用水量均显著降低,节水幅度约为3%–18%,水资源利用效率明显提升。不同决策偏好对应的资源配置路径和综合效益存在显著差异:经济优先决策下(P1),策略倾向于保留高价值但耗水的水稻种植,对经济损失的控制较好;固碳优先情景(P2)下,通过显著增加玉米等高碳汇作物种植比例,实现了最优的节水效果和碳汇增益,区域碳固存量增加约2.97×10⁹kg;综合协调情景(P3)在多目标之间实现了相对均衡,灌溉用水量减少4.58%–16.86%,碳固存量提升约2.86%。相关结果可为吉林西部不同县市因地制宜制定差异化资源管理策略提供依据。在满足宏观配置约束的前提下,通过对农业用地与生态用地的合理调整,可在较低土地转化成本条件下有效提升区域生态连通性,生态连通性指数整体提高约0.3‰–1.4‰。该研究从水–碳–粮–生态多要素耦合视角出发,为干旱与半干旱农业区水土资源精细化管理提供了系统化决策支持框架,对区域农业结构调整、水资源调控及生态修复具有重要参考价值。

该研究发表在中国科学院1区期刊《Journal of Cleaner Production》上,由东北地理所硕士研究生苏梦琦(第1作者)、杨义正高级工程师(吉林省水文与水资源局)、联合培养硕士王迎彬(已毕业)、齐鹏副研究员(通讯作者)和章光新研究员共同完成。研究得到国家重点研发计划(2024YFD1501700)、吉林省自然科学基金(YDZJ202401485ZYTS)和国家自然科学基金(42371037)共同资助。

图1基于水-碳-粮食-生态多要素耦合的水土资源空间优化配置模型框架

图2不同水资源–灌溉情景与管理策略下吉林西部各区域优化前后经济效益、碳固存量与生态效益的比较及变化

图3不同资源-灌溉情景与管理策略下吉林西部各区域优化后的种植结构及其总体变化趋势

图4不同资源-灌溉情景与管理策略下吉林西部各区域空间优化结果

论文信息及链接如下:

Su, M.; Yang, Y.; Wang, Y.; Qi, P.*; Zhang, G., Optimal allocation of the water and land resources based on water-carbon-food-ecology trade-off and synergy in concentrated agricultural planting areas. Journal of Cleaner Production 2026, 538, 147248. https://doi.org/10.1016/j.jclepro.2025.147248


附件下载:

版权所有 © 中国科学院湿地生态与环境重点实验室 吉ICP备05002032号-1 吉公网安备22017302000214号
地址:吉林省长春市高新北区盛北大街4888号 邮编:130102
电话:+86 431 85542361   Email:caoruixue@iga.ac.cn